Difference between revisions of "Dokumentasi Client Tomoe"

From InfiniteERP Wiki
Jump to: navigation, search
(Process Simple Generate WO Production)
(Transaction)
Line 11: Line 11:
 
= Application Menu =
 
= Application Menu =
 
== Transaction ==
 
== Transaction ==
 +
=== Business Flows ===
 +
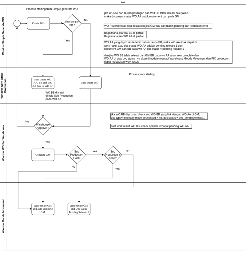
[[file: Bloking AA if BB not done.png|800px]]<br>
 +
 
=== Simple Generate WO Production  ===
 
=== Simple Generate WO Production  ===
 
Window ini digunakan untuk membuat WO dan record akan di insert ke window Work Order Production<br>
 
Window ini digunakan untuk membuat WO dan record akan di insert ke window Work Order Production<br>

Revision as of 10:19, 31 January 2022

Introduction

Berisi tentang dokumentasi client tomoe.

Learn more about definition of Dokumentasi Client Tomoe

Application Menu

Transaction

Business Flows

Bloking AA if BB not done.png

Simple Generate WO Production

Window ini digunakan untuk membuat WO dan record akan di insert ke window Work Order Production
Gambar edit.png

  1. Product
  2. BOM Qty, jumlah FG yang akan di produksi
  3. Total Copy WO, jumlah WO yang akan diduplikat atau di copy jika product dan bom qty nya sama
  4. Create serial number, jika field ini di aktifkan maka serial number akan otomatis di generate, khusus untuk WO pasangan AA dan BB, maka otomatis hanya WO AA nya saja yang serial numbernya di generate
  5. Is Sale, jika field ini di aktifkan maka field is sale pada tab production plan akan menjadi Yes

Process Simple Generate WO Production

  1. Jika user memilih Product dengan prefix AA dan didalam bom list nya terdapat product dengan prefix BB maka otomatis akan mengenerate 2 dokumen WO sekaligus yaitu dokumen untuk WO AA dan WO BB, jadi untuk pembuatan WO pasangan cukup dilakukan satu kali dengan memanggil product dengan prefix AA saja, berikut ini contoh dokumen WO AA dan WO BB pada window Work Order Production

Wo pasangan tomoe.png

Pada gambar terlihat dokumen no 10014997 WO BB telah tercatat pada WO AA pada field WO Relation, kemudian dua WO ini akan saling terhubung dimana :
Jika WO AA lebih dulu diproses dari WO BB

  • Jika WO AA lebih dulu diproses dari WO BB, maka WO AA tidak bisa di work result atau akan pending release 1 karena WO BB belum di proses atau belum di work result.
  • Jika WO AA lebih dulu diproses dari WO BB, maka movement khusus part BB pada goods movement akan menjadi pending release 1 atau tidak bisa complete karena WO BB belum di proses atau belum di work result.
  • Setelah WO BB selesai di work result, maka movement part BB pada goods movement akan auto complete dan stock part berpindah, lalu
  • Document status pada WO AA pada window Work Order Production akan berubah menjadi Warehouse Goods Movement dan WO AA siap untuk di work result dan melajutkan proses selajutnya dan sebaliknya

Jika WO BB lebih dulu diproses dari WO AA

  • Jika WO BB lebih dulu diproses dari WO AA, saat generate goods movement pada window WO for warehouse maka document GM akan auto complete tanpa menunggu background system,
  • Jika WO BB lebih dulu diproses dari WO AA, setelah proses diatas WO BB bisa di work result kemudian ketika WO AA di proses maka tidak akan ada pending dan WO AA dapat langsung menlajutkan proses selanjutnya
Bulbgraph.png   NOTE:

Work Order Production

800px

Analysis Tools

Setup

Scenario Testing & Setup